Zdravím,
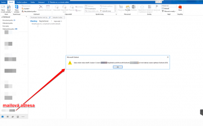
chtěl jsem do outlook 2016 přidat dalši mailový účet (dohromady 2), abych měl maily pohromadě. Přidání mail účtu proběhlo úspěšně (je to exchange). Při pokusu otevřít poštu však vyskočí chybová hláška (viz obrázek v příloze). Když jsem zkoušel tento účet přidat na kolegovém počítači, vše proběhlo v pořádku a pošta šla otevřít. Hledal jsem na internetu, kde by mohl být problém, ale nenašel žádné řešení. Nesetkali jste se někdy s něčím podobným? Už jsem celkem bezradný. Děkuji za pomoc.
MS Outlook 2016 - Sadu složek nelze otevřít
Moderátor: Mods_senior
Re: MS Outlook 2016 - Sadu složek nelze otevřít
Smazni (nebo pro zactek prejmenuj) zminovany soubor.
Prazaci jo ty se maj, az kdyz si me zavolaj..
-
- Podobná témata
- Odpovědi
- Zobrazení
- Poslední příspěvek


