Windows 10 chtějí formátovat každou flashku vloženou do USB

Zvukové karty, síťové karty, grafické karty, modemy…

Moderátoři: Pic, Mods_senior, Mods_junior, HW spec team

YaroB
nováček
Příspěvky: 7
Registrován: 06 črc 2017 14:33

Windows 10 chtějí formátovat každou flashku vloženou do USB

Příspěvek od YaroB »

Ahoj
jak opravit zmíněnou chybu, vyzkoušel jsem asi dvacet flashek a každou to chce fomátovat. Na jiných PC je to OK.
Existuje nějaký program pro kontrolu nastavení USB?
Dík
Uživatelský avatar
Pic
Guru Level 13
Guru Level 13
Příspěvky: 23292
Registrován: 05 zář 2006 13:13
Bydliště: Východní Čechy

Re: Windows 10 chtějí formátovat každou flashku vloženou do USB

Příspěvek od Pic »

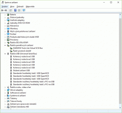
Jaký máš PC (složení)? Vlož sem do přílohy obr Správce zařízení s rozkliknutím řadiče USB a Řadiče pamětových zařízení. V jakém formátu jsou uvedené flashky?
Přečti si pravidla tohoto fóra! Přečetl jsi si nejprve manuál? Piš tak, abychom Ti rozuměli! Na SZ neodpovídám na požadavky řešení Vašich problémů s PC!
Nic není dokonalé, ani člověk!
YaroB
nováček
Příspěvky: 7
Registrován: 06 črc 2017 14:33

Re: Windows 10 chtějí formátovat každou flashku vloženou do USB

Příspěvek od YaroB »

Je to Aspire 5552G-N954G75Mnrr s 8 GB RAM
Uživatelský avatar
Pic
Guru Level 13
Guru Level 13
Příspěvky: 23292
Registrován: 05 zář 2006 13:13
Bydliště: Východní Čechy

Re: Windows 10 chtějí formátovat každou flashku vloženou do USB

Příspěvek od Pic »

To nám moc nepomůže.
Přečti si pravidla tohoto fóra! Přečetl jsi si nejprve manuál? Piš tak, abychom Ti rozuměli! Na SZ neodpovídám na požadavky řešení Vašich problémů s PC!
Nic není dokonalé, ani člověk!
YaroB
nováček
Příspěvky: 7
Registrován: 06 črc 2017 14:33

Re: Windows 10 chtějí formátovat každou flashku vloženou do USB

Příspěvek od YaroB »

zde je požadovaný obrázek
Přílohy
Aspire5552g_sz.gif
Uživatelský avatar
Pic
Guru Level 13
Guru Level 13
Příspěvky: 23292
Registrován: 05 zář 2006 13:13
Bydliště: Východní Čechy

Re: Windows 10 chtějí formátovat každou flashku vloženou do USB

Příspěvek od Pic »

Jiné zařízení v USB funguje?
Přečti si pravidla tohoto fóra! Přečetl jsi si nejprve manuál? Piš tak, abychom Ti rozuměli! Na SZ neodpovídám na požadavky řešení Vašich problémů s PC!
Nic není dokonalé, ani člověk!
karla
Level 1
Level 1
Příspěvky: 66
Registrován: 29 čer 2017 16:15

Re: Windows 10 chtějí formátovat každou flashku vloženou do USB

Příspěvek od karla »

Zkusil bych přeinstalovat ovladače USB
Tento duplicitní účet byl založen a používán trollem Blue Spirit, který nerespektuje základní pravidlo fóra, kterým je zákaz zakládání účtů za účelem obcházení trvalého BANu, který před mnoha lety obdržel za nevhodné chování a opakované narušování chodu fóra. Na fórum nadává kde může, kritizuje ho, kritizuje všechny jeho stálé členy, přesto k nám stále a pořád "leze"...
YaroB
nováček
Příspěvky: 7
Registrován: 06 črc 2017 14:33

Re: Windows 10 chtějí formátovat každou flashku vloženou do USB

Příspěvek od YaroB »

V USB mi funguje myš, extrení HD jsem se ani neodvážil připojit :(
Ovladače USB jsem přeinstaloval :(
Spíš to vypadá na problémy spojené s instalací Creatoru, na tenhle stroj se to instalovat nedá (není uveden v compatibility list), ale stále se Creator nabízí a když jsem omylem potvrdil aktualizaci, tak se na 85% instalace odroluje s chybou.

Dodatečně přidáno po 1 minutě 3 vteřinách:
Nesnáší to jenom flashky :(

Dodatečně přidáno po 9 minutách 48 vteřinách:
Tak jsem jednu flashku obětoval, ale zformátovat to stejně nejde :(
Nenačte informace o žádné, ať je v jakémkoliv ověřeném formátu, všechny chce formátovat, ale formátování nikdy nenokončí :(
Komp má 3 USB a nefunguje to v žádném.
A k mobilnímu telefonu se chová korektně
?
RIKI22
Master Level 8.5
Master Level 8.5
Příspěvky: 6836
Registrován: 15 úno 2016 18:38

Re: Windows 10 chtějí formátovat každou flashku vloženou do USB

Příspěvek od RIKI22 »

Skús si ten Creators stiahnúť sám a spustiť cez OS.
YaroB
nováček
Příspěvky: 7
Registrován: 06 črc 2017 14:33

Re: Windows 10 chtějí formátovat každou flashku vloženou do USB

Příspěvek od YaroB »

Na tento stroj prostě Creator nainstalovat nejde.
Problém ale přetrvává, stroj odmítá jakoukoliv flashku.
Ve správci zařízení se disk objevil, ale formát je stále požadován.
A pokud tedy řeknu, že formátovat ano - hned operace selže že systém nemohl dokončit.
Na jiném počítači je ale vše OK, flashka funguje bez problémů

Dodatečně přidáno po 1 minutě 35 vteřinách:
jak tedy zkontrolovat, že jsou porty USB v pořádku?
Uživatelský avatar
Pic
Guru Level 13
Guru Level 13
Příspěvky: 23292
Registrován: 05 zář 2006 13:13
Bydliště: Východní Čechy

Re: Windows 10 chtějí formátovat každou flashku vloženou do USB

Příspěvek od Pic »

Doporučuji zkontrolovat PC na viry a jiné nezvané hosty v sekci HiJackThis. Návod najdeš tam.
Přečti si pravidla tohoto fóra! Přečetl jsi si nejprve manuál? Piš tak, abychom Ti rozuměli! Na SZ neodpovídám na požadavky řešení Vašich problémů s PC!
Nic není dokonalé, ani člověk!
RIKI22
Master Level 8.5
Master Level 8.5
Příspěvky: 6836
Registrován: 15 úno 2016 18:38

Re: Windows 10 chtějí formátovat každou flashku vloženou do USB

Příspěvek od RIKI22 »

Na tento stroj prostě Creator nainstalovat nejde.
To myslíš ako ?Čo si skúšal ?
Odpovědět
  • Podobná témata
    Odpovědi
    Zobrazení
    Poslední příspěvek
  • Oficiální úprava Windows 11 do podoby klasických Windows (Windows 7)
    od IMB » » v Windows 11, 10, 8...
    5 Odpovědi
    52420 Zobrazení
    Poslední příspěvek od Ltb
  • Windows 7 - Instalace a praktická použitelnost Windows 7 v roce 2025
    od IMB » » v Windows 11, 10, 8...
    11 Odpovědi
    34935 Zobrazení
    Poslední příspěvek od Ltb
  • Windows key
    od AirCrew » » v Windows 11, 10, 8...
    9 Odpovědi
    21816 Zobrazení
    Poslední příspěvek od pcmaker
  • Windows 11 realtek
    od derclown » » v Windows 11, 10, 8...
    8 Odpovědi
    14462 Zobrazení
    Poslední příspěvek od derclown
  • Windows 11 ano nebo ne
    od Lukáš.v89 » » v Windows 11, 10, 8...
    5 Odpovědi
    7633 Zobrazení
    Poslední příspěvek od Lukáš.v89

Zpět na „Problémy s hardwarem“