Čauves, pokud chci z mailu nebo odjinud potvrdit odkaz, vyskočí okno a v něm "K tomuto souboru není přidružena žádná aplikace" atd....
Je potřeba, aby se to otevíralo v prohlížeči, a ten mám nastavený. Nevím jak mám nastavit konkrétní link, když je pokaždý jiný.
V poslední době nemohu ověřit (potvrdit) žádný link.
Když link okopíruji a vložím do prohlížeče, tak se sice stránka objeví, ale nadále mi to hlásí, "že nemám ověřený email". Už jsem z toho hotovej.
Co a kde ve Windows mám nastavit? Prosím poraďte.
Windows Pro 10 64. Děkuji.
K tomuto souboru není přidružena žádná aplikace
Moderátoři: Pic, Mods_senior
K tomuto souboru není přidružena žádná aplikace
Žij, jako bys měl zítra zemřít. A uč se, jako bys měl žít věčně.
-
Uziv00
Re: K tomuto souboru není přidružena žádná aplikace
Ahoj,
netuším, jestli to pomůže, ale můžeš zkusit:
- Pravoklik na plochu / Nový / Zástupce
- Do řádku vlož nějaký odkaz včetně https - třeba seznam / další
- Nějak ho pojmenuj
- Mělo by to udělat zástupce i s ikonou výchozího prohlížeče.
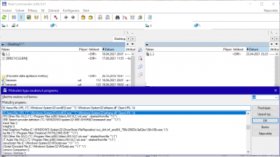
- Spusť totalcommander
- v okně totalcommanderu otevři plochu (C:\Users\Uživatelský účet\Desktop)
- označ toho zástupce
- V menu tcmd klikni na Soubor
- vyber Přidružit...
A měl bys vidět tohle: Pokud ne, najdi si stejnou nabídku a přidruž url správně dle screenu.
Snad to pomůže.
Ještě dodám - nenech se zmást ikonou iexploreru v tcmd, ani tím, jak je to přidruženo. Samotný zástupce má u mě ikonu firefoxu (výchozí prohlížeč) a stejně tak se soubor otevře ve firefoxu.
netuším, jestli to pomůže, ale můžeš zkusit:
- Pravoklik na plochu / Nový / Zástupce
- Do řádku vlož nějaký odkaz včetně https - třeba seznam / další
- Nějak ho pojmenuj
- Mělo by to udělat zástupce i s ikonou výchozího prohlížeče.
- Spusť totalcommander
- v okně totalcommanderu otevři plochu (C:\Users\Uživatelský účet\Desktop)
- označ toho zástupce
- V menu tcmd klikni na Soubor
- vyber Přidružit...
A měl bys vidět tohle: Pokud ne, najdi si stejnou nabídku a přidruž url správně dle screenu.
Snad to pomůže.
Ještě dodám - nenech se zmást ikonou iexploreru v tcmd, ani tím, jak je to přidruženo. Samotný zástupce má u mě ikonu firefoxu (výchozí prohlížeč) a stejně tak se soubor otevře ve firefoxu.
Re: K tomuto souboru není přidružena žádná aplikace
Ahoj po odmlce. Až k obrázku jsem se dostal, ale je toho v něm hafo a nevím co dál dělat. Ta ikona spustit nejde.
Žij, jako bys měl zítra zemřít. A uč se, jako bys měl žít věčně.
-
- Podobná témata
- Odpovědi
- Zobrazení
- Poslední příspěvek
-
- 4 Odpovědi
- 7928 Zobrazení
-
Poslední příspěvek od pavel2010
-
- 3 Odpovědi
- 7804 Zobrazení
-
Poslední příspěvek od HelFix
-
- 10 Odpovědi
- 11222 Zobrazení
-
Poslední příspěvek od Riviera kid
-
- 5 Odpovědi
- 9137 Zobrazení
-
Poslední příspěvek od L.L

