Ve Win10 Průzkumníkovi se Samsung objeví a zobrazí obsah telefonu i sd karty - viz screen. Jak to mohu spřístupnit i v TC?
Kdysi dávno to šlo, Win10 mají nějaký jiný přístup k periferiím?
díky za radu.
Petr
Přístup k mobilu přes TCommandera
Moderátor: Mods_senior
Re: Přístup k mobilu přes TCommandera
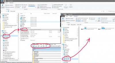
Nahoře v TC klikneš myší na šipečku, tím otevřeš seznam oddílů, a tam klikneš na přehled disků.
Re: Přístup k mobilu přes TCommandera
vyřešeno... "najednou" se to zobrazuje. Žádné šipečky... btw ty jsem kontroloval jako první.
To, co popisuješ, je druhý ze dvou způsobů zobrazování disků.
Vypadá to na nějaké změny u firewallu po nějakém windows updatu, který je pro mne dost paranoidní.
Uzavíram topic. Díky
To, co popisuješ, je druhý ze dvou způsobů zobrazování disků.
Vypadá to na nějaké změny u firewallu po nějakém windows updatu, který je pro mne dost paranoidní.
Uzavíram topic. Díky
-
- Podobná témata
- Odpovědi
- Zobrazení
- Poslední příspěvek


